Setting attributes (Min, Max etc) of OSC enabled parameters via OSC in Max 9.
I’m testing the new OSC features in Max 9 (param.osc etc) to eventually replace my current Pattr system for managing a large number of UI parameters. I've tried to set the Min and Max attributes of OSC enabled parameters via OSC, without success so far.
According to the documentation, I should be able to get and set the minimum and maximum attributes of an OSC-enabled parameter. Is this correct?
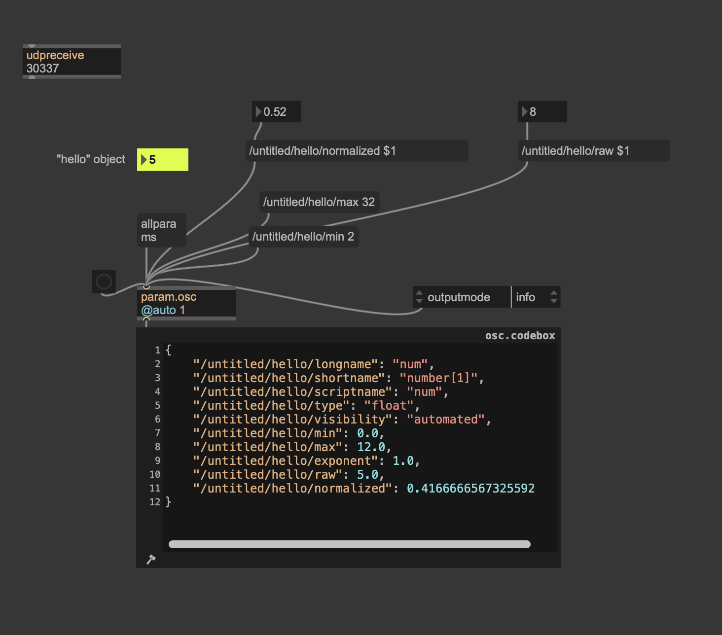
I've created a number object, enabled parameter mode and set its osc name to "hello".
While I can successfully set the raw value and the normalized value)of the "hello" parameter in the "untitled" patcher, I cannot update its min, max, type and other attributes. In the preferences, I have disabled "Use /param prefix" for parameters, so the address should theoretically be: /untitled/hello/max 32But, this is not working.
The query page at localhost:30339 shows "Access" set to 1 for the attributes and 3 for the raw and norm values. Does that mean that these attributes are not editable ?
Thanks.
Notes: Max 9.1.2

@BUMA Setting any of the Parameter attributes is an unimplemented feature, and the current documentation is incorrect. Apologies for this oversight.
We do have a ticket open to make these settable via param.osc, though we generally do not officially support changing these attributes dynamically (due to what Live expects on device load).
Ah okay, that makes sense if it’s not implemented.
Thanks for the answer.
Yes, it could be useful to access attributes, at least for non "Live" objects like 'number'.
For now, I've found another solution, but I'm running into other weird issues with 'param.osc'.
i.e: I can't send OSC from more than three objects in my patch... Very tough to debug or replicate in a new patch, but I'll address that in a separate post or contact support.
Thanks again!